CAD开发者社区

 找回密码
 立即注册

QQ登录

只需一步,快速开始

AutoCAD 2019 开发者帮助

属性检查器通知框架

2024-5-18 17:57| 发布者: admin| 查看: 208| 评论: 0|原作者: admin|来自: AutoCAD

属性检查器通知框架

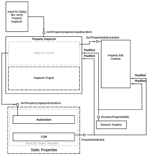
为了促进属性检查器 UI、检查对象的状态和各种类型的属性提供程序之间的同步,属性检查器实现了事件通知 Web。该系统通过以下五个接口进行通信:

  • IAcPiPropertyEditControlEventSink
  • IAcPiPropertyInspectorEventsSink
  • IAcPiPropertyInspectorInputEventSink
  • IDynamicPropertyNotify /IDynamicPropertyNotify2
  • IPropertyNotifySink

图 6 显示了 Property Inspector 事件模型。

图6 - Property Inspector通知框架


路过

雷人

握手

鲜花

鸡蛋

最新评论

群   号:715888130

QQ|Archiver|CAD开发者社区 ( 苏ICP备2022047690号-1   苏公网安备32011402011833)

GMT+8, 2025-11-29 15:03

Powered by Discuz! X3.4

Copyright © 2001-2021, Tencent Cloud.

返回顶部